Mapping Bitcoin for Missions Design Labs

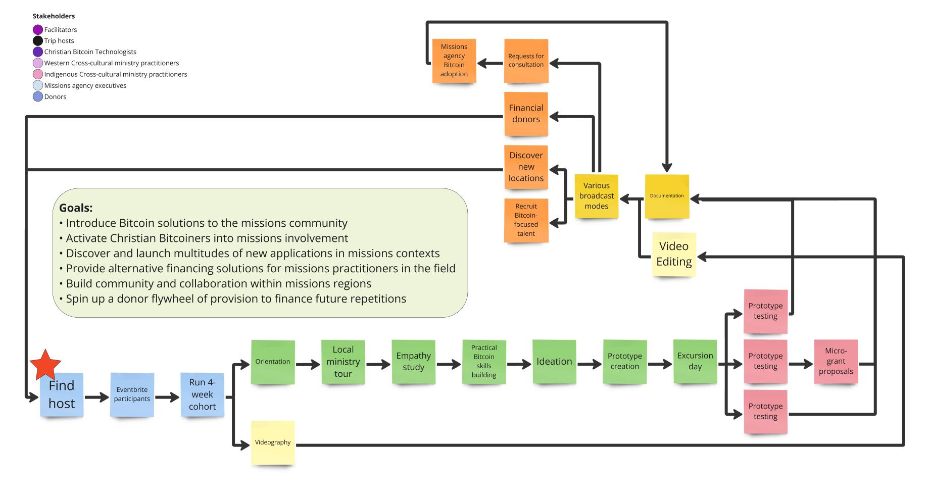
by Nate Scholz Ahshuwah and I offered this prototype to Missio Nexus as a proposal for their innovation grant a year ago. Our initial desire was to attract the attention of the missions community to the benefits of Bitcoin technology for use in missions projects, which was largely unknown at the time. We had already begun to effectively network with Christian Bitcoiners at various meetups across the US, and we began to imaging bridging the gap between these two communities. Rather than try to convince reluctant missions people, we elected to find the early adopters who were already using the technology successfully. We would ask them to host a gathering of Christian Bitcoin technologists and Cross-cultural missions practitioners who we would find and invite. Together we would learn what the host had been doing, then ideate prototypes using a customized process similar to Jake Knapp’s Design Sprint and the Human Centered Design approach popularized by Stanford University’s Ideo Labs. We promised our donors that documentation would be provided to report our findings and success, along with videos that we would feed back into the Missions community grapevine to encourage others to learn more. In effect, we created a pull dynamic, rather than pushing our ideas. In November of 2023, we were with Michael Peterson of the famed Bitcoin Beach in El Zonte, El Salvador, and in March of 2024, we were hosted by Erik Hersman of Gridless Compute in Naivasha, Kenya. Currently, we have plans to execute our 3rd iteration of this prototype in Goa, India, with a Missionary named Alex. In the first two iterations, we discerned several phases that were needed: • Getting the right combination of people together • A 4-week pre-event training that would combine elements of introductory Bitcoin knowledge, a hybrid combination of spiritual discernment and design-thinking, and cultural competency • A play-by-play map for executing the event that would result in new prototypes to test • Supporting the leaders in testing iteration • Documentation • Disseminating findings through various broadcast tools Combining spiritual formation, training, and innovative collaboration are key, especially when it leads to global impact and kingdom breakthrough. In the systematic cycle, we believe that we will achieve a circular economy as missions executives and wealthy Christian Bitcoiners catch on the value of our program and agree to finance future design lab trips.

K

I've been wondering if there is a place for software to enable these groups to adopt your approach. Have you heard of any? An open source project to reduce the barriers I'm a Christian/Developer/Bitcoiner that would like to contribute to that intersection but haven't found a way yet.

Feb 13, 2025

N

Hey Kevin, we are working on a software project right now. Let's talk more. Sorry, we weren't more responsive to your original message...

Sep 2, 2025

India: Exploring Bitcoin Applications Through Human-Centered Design

India: Exploring Bitcoin Applications Through Human-Centered Design

Here's a short report about the events surrounding the Brilliance Labs India Event in November 2025. https://drive.google.com/file/d/1sv-c5HPBdg-coV17imeGcqv5n1EUvalC/view?usp=share_link

N

Nate Scholz

The Creamsicle Pill: Following the Truth Down Two Rabbit Holes

The Creamsicle Pill: Following the Truth Down Two Rabbit Holes

By Nate Scholz The discernment between reality and illusion is a key theme in both Lewis Carroll’s Alice in Wonderland and The Matrix, produced by the Wachowski filmmakers. From these two memorable stories, “Falling down the rabbit hole” has become a cultural idiom for undergoing a philosophical paradigm shift in one’s understanding of what is truth. The memorable moment in The Matrix comes when Morpheus offers Neo a choice between pills in his outstretched hands. He explains that taking the blue pill means waking up in bed and believing whatever you choose, while the red pill keeps Neo in Wonderland to discover how deep the rabbit hole goes. The rabbit hole represents the point of no return between choosing reality over comfort and ignorance, or “the world that has been pulled over your eyes, to blind you from the truth.” Learning about Bitcoin feels a lot like falling down a rabbit hole because there are so many interrelated subjects. In my case, I began to look at it from the perspective of an investment, which led me to understand how the programming code prevents copying and pasting, then to macroeconomics, and eventually to deeper moral questions. Asking how money works triggers a cascade of learning that can dismantle and then rebuild deeply held beliefs. For whatever reason, Bitcoin has come to be associated with the color orange. In the larger Bitcoin-focused community, helping people understand and adopt Bitcoin has become known as orange-pilling. If you have been orange-pilled, it means that you’ve begun the exhaustive quest of understanding all the interconnected ways money affects our lives and why Bitcoin is important for humanity. Pledging my allegiance to Jesus is another rabbit hole I’ve fallen down. Some of my friends who share this adventure have gotten on the pill bandwagon and begun referring to evangelism as white-pilling. “If you take the white pill, you follow Jesus and he shows you just how deep the kingdom of God goes.” I think orange pills and white pills aren’t separate but seem to converge. Understand that I’m not saying that Bitcoin is on an equal level of importance as Jesus. Bitcoin doesn’t save people’s souls or speak to how people identify as image bearers of God. I am a Jesus maximalist who also sees ways that Bitcoin is consistent with biblical values. My friends and I have noticed that as people deeply engage Bitcoin, it often leads them to see moral and spiritual truth differently, sometimes even drawing them toward faith in Jesus. Those who were already believers sometimes find that Bitcoin resonates with them at a spiritual level as “right.” I experience it as an elegant system that aligns with my idea of “what would Jesus do?” I continue to wrestle with why I feel this, but the emerging image relates to how Jesus went around restoring people back into relational communities after healing them from their brokenness. In a similar way, Bitcoin operates as a globally inclusive system that restores direct, honest exchange between people—without requiring trust in intermediaries that often distort or exploit relationships. In that sense, it seems aligned with a focus on building godly relationships marked by truth, responsibility, and mutual dignity. When I was a kid, we used to have school cafeteria desserts with vanilla ice-cream and orange sherbet swirled together in a little plastic cup that came with a small, flat, wooden spoon. This flavor combination originated from an ice-cream bar known as a Creamsicle. I want to introduce the idea of a creamsicle pill, where knowing and loving Jesus may lead to an appreciation for Bitcoin, and adopting Bitcoin may attract people toward becoming disciples of Jesus. It’s my view that these two journeys reinforce one another, quietly drawing people away from the world that has been pulled over our eyes and toward a deeper encounter with truth.

N

Nate Scholz

Bitcoin for Good: Orange-Pilling NGO’s and Charities

Bitcoin for Good: Orange-Pilling NGO’s and Charities

Check out this masterclass from the Plan B Forum in Lugano on helping charities better understand Bitcoin: https://rumble.com/v7195ss-bitcoin-for-good-orange-pilling-ngos-and-charities-.html

A

Ahshuwah Hawthorne

Bitcoin Is Bridging Barriers in Global Missions

Bitcoin Is Bridging Barriers in Global Missions

This article was published in the September 2025 issue of Mission Frontiers magazine. https://connect.frontierventures.org/mission-frontiers/bitcoin-is-bridging-barriers-in-global-missions

N

Nate Scholz

How to Orange Pill Your Church

How to Orange Pill Your Church

If you’re a Bitcoiner and want to get your church on a Bitcoin standard and have no idea where to start, or maybe you’ve already tried but been shot down, check out this video series: https://www.youtube.com/playlist?list=PLr62lo8rvet-EtV0qugBAwTiATYJx78z7

J

Jim McAndrew

The Bitcoin for Missions Community Board

The Bitcoin for Missions Community Board

This is where we share resources, upcoming events, and discuss important topics. If you would like access to our private members-only chat or would like to share posts to our community, please request to join. You can access the community online or through the dedicated Tracker App on iOS or Android (links in the header). Once you have been accepted as a member, engage in the chat, comment on a post, or from the Home Feed share resources with a #Resources tag or discussion topics with the #CommunityDiscussion tag. To learn more about Brilliance Labs, you can visit our Bitcoin Ventures page here: https://brilliancelabs.org/bitcoin

A

Ahshuwah Hawthorne